![]() |
|
【Go To VIP】入金してVIPステータスを獲得しよう!
BYBITのリンク️ 【重要】こういう資産形成の方法も有ります。 詳しくは ↓↓↓↓↓↓↓↓↓↓↓↓↓↓↓↓↓↓↓↓↓↓↓↓↓↓↓↓↓↓↓↓↓↓↓↓↓↓↓↓↓↓↓↓↓↓↓↓↓↓↓↓↓↓↓↓↓ にほんブログ村 にほんブログ村 ![]() 管理者自己紹介 チャンネル登録1000人に達したら、抽選で1名様に10万円分のBTCをプレゼント ❗スマートで効率的な Twitter アカウント運用ツール あなたのサイトのURL、そろそろスリムにしませんか? 鶏胸肉とブロッコリーだけを追求する飲食ブランド【究極のブロッコリーと鶏胸肉】 ┏ ★緊急告知★ ━━━━━━━━━━┓ ┃ とにかく早い者勝ち! ┃
┘┘┘┘┘┘┘┘┘┘┘┘┘┘┘┘┘┘┘┘┘┘┘┘┘┘┘┘┘┘┘┘┘┘┘ 防犯カメラの導入・設置の検討をお考えの方への一括お問い合わせサイト! ▼お問合せはこちらから▼ https://px.a8.net/svt/ejp?a8mat=3HR7OR+2D50AA+2LHA+3N008J ┘┘┘┘┘┘┘┘┘┘┘┘┘┘┘┘┘┘┘┘┘┘┘┘┘┘┘┘┘┘┘┘┘┘┘ 欲しい物は何でも揃う スラッシュ YouTube ビットポイント 光のマジック HIKARIKAN ■BYBIT(バイビット)
✅日本人も登録必須の取引所
✅200種類以上の現物&FX取引が可能
✅紹介コード『M1RPR』
■Binance(バイナンス)
✅200種類以上の現物売買
✅高利率なセービング(預金)とステーキング
✅新しいコインのファーミング
などが魅力な世界TOPの取引所
■bitcastle(ビットキャッスル)
✅取引手数料0%の最も安く、最も簡単な取引所
✅バイナリーオプション(HIGH&LOW)機能実装済
✅毎月仮想通貨がもらえるキャンペーンを開催
■Bitget(ビットゲット)
✅デリバティブ取引所で世界5位
✅上級者のコピートレードが可能!!
✅下記からの登録で575USDTもらえる
などが魅力的なシンガポールの大手取引所
■BingX(ビンエックス)
✅上級者のコピートレードが可能
✅新規登録&入会で100ドルもらえる
■MEXC
✅400種類以上の現物取引
✅時価総額が低めの草コインも充実
✅充実のステーキングやDeFi、NFT
などが魅力的な新しい取引所
■OKX(オーケーエックス)
✅100種類以上の仮想通貨売買
✅高利率なステーキングやハーベスト
などが魅力的な世界トップクラスの取引所
■OVERBIT (オーバービット)
✅BTCのレバレッジ取引(最大100倍)が可能
✅毎日ログインするだけでBTCがもらえる
✅口座開設で$30ゲット↓
【おすすめ仮想通貨取引所(日本)】
■Coincheck(コインチェック)
✅取扱いコインが日本最多
✅口座登録数が日本No.1
✅積立やNFT、貸仮想通貨などサービス充実
■bitFlyer(ビットフライヤー)
✅12種類以上のコインの現物取引
✅BTC&ETHのFX取引
などが魅力の総合的な取引所
■bitbank(ビットバンク)
✅10種類以上の全コインで指値取引が可能
✅日本円換金用に登録MUSTな取引所
■Huobi Japan(フォビジャパン)
✅世界170ヵ国で使われるHuobiグループ
✅HT(フォビトークン)を国内唯一扱う
■GMOコインの法人口座
✅日本の会社なら簡単に登録可能
■DMM Bitcoin
✅最短1時間で取引可能
✅14種類以上の現物&レバレッジ取引
✅口座開設で即時2,000円もらえる(~5/31)
■BITPOINT(ビットポイント)
✅10種類以上のコインの現物取引
✅3000円分のETH, ADA, DEP配布(~4/28)
本日の仮想通貨ニュースです。 1.5日朝の金融市場短観|強い米10月雇用統計もNYダウは5日ぶりに反発 ・11/5(土)朝の相場動向(前日比)
・NYダウ:32403.22ドル +1.26%
・ナスダック:10475.25ドル +1.28%
・日経平均:27,199.74円 -1.67%
・米ドル指数:110.675ドル -1.89%
・米国債10年:年利回り4.163% +0.94%
・WTI原油先物:92.60ドル +5.02%
・ビットコイン:21,078.84ドル +4.2%
・イーサリアム:1,642.53ドル +6.6%
・金先物(ゴールド):1,685.70ドル +3.36%
今日のニューヨークダウ平均は今週4日間の続落から反発。取引開始前に発表された10月の米雇用統計(非農業部門雇用者数=26.1万人)は予想(19万人余り)を上回った一方、失業率(3.7%)は9月3.5%から低い水準が続いている。FRBの利上げの影響が徐々に出てきた可能性がある。しかし、雇用統計の数値は依然として強く、FRBのタカ派姿勢を正当化する内容だったとみられている。
昨日は、米10月ISM非製造業景気指数と米10月サービス業PMI改定値は共にコロナショック後の2020年5月以来の低水準。FOMC利上げ局面の長期化になる可能性が高まってきたものの、ネガティブな材料の出尽くし感から5日の株式市場とビットコイン(BTC)やイーサリアム(ETH)などの仮想通貨相場は反発したのかもしれない。
なお、来週の重要なインジケーターは以下通り(日本時間)。
・米中間選挙:11/08(火)
・米CPI(10月結果):11/10(木)
仮想通貨・ブロックチェーン関連株(前日比/前週比)
・コインベース・グローバル|58.82ドル(+5.41%/-18%)
・ブロック|60.11ドル(+11.50%/-1.9%)
・マイクロストラテジー|277.10ドル(+11.54%/-1.0%)
・アルゴ・ブロックチェーン|0.91ドル(+1.46%/-54%)
BTC相場分析 BTCは、18000ドルで粘っています。ひょっとすると上がるかもしれません。現物は買って行っても良いです。 こういう時こそ2024のマイニング半減期に備えコッコッとBTCを買って行くのです。 【初心者向け】Binance(バイナンス)ビットコインの入金と出金のやり方を解説 【スマホアプリ版】2021年4月 - YouTube 【初心者向け】Binance(バイナンス)ビットコインの入金・出金方法(2020年9月版) - YouTube 大人気!世界最大の取引所はバイナンス PR |
![]() |
![]() |
|
【Go To VIP】入金してVIPステータスを獲得しよう!
BYBITのリンク️ 【重要】こういう資産形成の方法も有ります。 詳しくは ↓↓↓↓↓↓↓↓↓↓↓↓↓↓↓↓↓↓↓↓↓↓↓↓↓↓↓↓↓↓↓↓↓↓↓↓↓↓↓↓↓↓↓↓↓↓↓↓↓↓↓↓↓↓↓↓↓ にほんブログ村 にほんブログ村 ![]() 管理者自己紹介 チャンネル登録1000人に達したら、抽選で1名様に10万円分のBTCをプレゼント ❗スマートで効率的な Twitter アカウント運用ツール あなたのサイトのURL、そろそろスリムにしませんか? 鶏胸肉とブロッコリーだけを追求する飲食ブランド【究極のブロッコリーと鶏胸肉】 ┏ ★緊急告知★ ━━━━━━━━━━┓ ┃ とにかく早い者勝ち! ┃
┘┘┘┘┘┘┘┘┘┘┘┘┘┘┘┘┘┘┘┘┘┘┘┘┘┘┘┘┘┘┘┘┘┘┘ 防犯カメラの導入・設置の検討をお考えの方への一括お問い合わせサイト! ▼お問合せはこちらから▼ https://px.a8.net/svt/ejp?a8mat=3HR7OR+2D50AA+2LHA+3N008J ┘┘┘┘┘┘┘┘┘┘┘┘┘┘┘┘┘┘┘┘┘┘┘┘┘┘┘┘┘┘┘┘┘┘┘ 欲しい物は何でも揃う スラッシュ YouTube ビットポイント 光のマジック HIKARIKAN ■BYBIT(バイビット)
✅日本人も登録必須の取引所
✅200種類以上の現物&FX取引が可能
✅紹介コード『M1RPR』
■Binance(バイナンス)
✅200種類以上の現物売買
✅高利率なセービング(預金)とステーキング
✅新しいコインのファーミング
などが魅力な世界TOPの取引所
■bitcastle(ビットキャッスル)
✅取引手数料0%の最も安く、最も簡単な取引所
✅バイナリーオプション(HIGH&LOW)機能実装済
✅毎月仮想通貨がもらえるキャンペーンを開催
■Bitget(ビットゲット)
✅デリバティブ取引所で世界5位
✅上級者のコピートレードが可能!!
✅下記からの登録で575USDTもらえる
などが魅力的なシンガポールの大手取引所
■BingX(ビンエックス)
✅上級者のコピートレードが可能
✅新規登録&入会で100ドルもらえる
■MEXC
✅400種類以上の現物取引
✅時価総額が低めの草コインも充実
✅充実のステーキングやDeFi、NFT
などが魅力的な新しい取引所
■OKX(オーケーエックス)
✅100種類以上の仮想通貨売買
✅高利率なステーキングやハーベスト
などが魅力的な世界トップクラスの取引所
■OVERBIT (オーバービット)
✅BTCのレバレッジ取引(最大100倍)が可能
✅毎日ログインするだけでBTCがもらえる
✅口座開設で$30ゲット↓
【おすすめ仮想通貨取引所(日本)】
■Coincheck(コインチェック)
✅取扱いコインが日本最多
✅口座登録数が日本No.1
✅積立やNFT、貸仮想通貨などサービス充実
■bitFlyer(ビットフライヤー)
✅12種類以上のコインの現物取引
✅BTC&ETHのFX取引
などが魅力の総合的な取引所
■bitbank(ビットバンク)
✅10種類以上の全コインで指値取引が可能
✅日本円換金用に登録MUSTな取引所
■Huobi Japan(フォビジャパン)
✅世界170ヵ国で使われるHuobiグループ
✅HT(フォビトークン)を国内唯一扱う
■GMOコインの法人口座
✅日本の会社なら簡単に登録可能
■DMM Bitcoin
✅最短1時間で取引可能
✅14種類以上の現物&レバレッジ取引
✅口座開設で即時2,000円もらえる(~5/31)
■BITPOINT(ビットポイント)
✅10種類以上のコインの現物取引
✅3000円分のETH, ADA, DEP配布(~4/28)
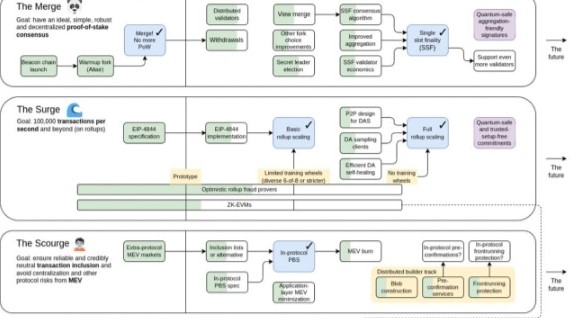
本日の仮想通貨ニュースです。 1.ヴィタリック氏、イーサリアムのロードマップを更新 イーサリアムのロードマップ
イーサリアムの共同創設者ヴィタリック・ブテリン氏は5日、イーサリアム(ETH)ブロックチェーンの最新版ロードマップを公開した。
全体的な違いとしては「The Scourge」の追加により6部構成になった。また、各アップグレードのマイルストーンとエンドゲーム(最終形)がより具体的に示されている。
個別アップグレードの要点について、主な変更点は以下の通り。
「マージ(Merge)」は、9月15日に完了したコンセンサス(合意形成)アルゴリズムのPoS(プルーフオブステーク)への移行。メインネットとコンセンサス形成を担う新しいチェーンを統合することで、新たなネットワークを実現した。
最新版ではマージにステージ2としてのマイルストーンが設けられ、シングルスロットファイナリティ導入が追加。現在は64~95 スロット(約15分)かかる取引確定(ファイナライズ)までのプロセスが短縮される。
「サージ(Surge)」は以前、64のシャードチェーンの追加により、メインネットの混雑緩和を図る内容だった。最新版でシャーディングの記載が消え、ロールアップやZK-EVMsを軸に10万TPS以上の実現を目指す形に変化した(現在は約15 TPS)。ZK-EVMsは最終的にVergeにも貢献する。
サージではまた、ネットワーク上でより多くのデータを処理し、ガス価格低下に寄与するEIP-4844 (Danksharding)も追加された。これは取引の並列処理のためのシャーディングとは別物である。
ロールアップとZK-EVM
イーサリアムのスケーラビリティ問題を解決すると期待されるロールアップは、オプティミスティック・ロールアップ(Optimistic Rollup)とゼロ知識証明を活用したソzkロールアップの2種類に分類される。ORsの代表例は「Optimism」と「Arbitrum」の2つ。ZK-EVMsには、「zkSync」や「Polygon Hermez」、「StarkNet」などがある。
スカージの追加
新たに追加された「スカージ(The Scourge)」は検閲への抵抗に焦点を当てる。バリデーターのブロック構築を外注するMEV(最大抽出価値)市場について、利害関係者を分離する仕組み(PBS)を導入して、ネットワークの非中央集権化を図る。
「ヴァージ(Verge)」は、Verkle tree(数学的証明)の導入により証明データのサイズを圧縮する。また、ノードに大量のデータを保持せずに、入力内容によってのみ出力を得る「ステートレス」な処理を可能にする。
最新版ではVverkle treeに加えて「検証方法」を刷新。量子耐性獲得を見据えた、ネットワークのあらゆる構成要素でSNARK(ゼロ知識証明)をフル活用する。
「スプラージ(Splurge)」はその他のあらゆる実装という点で同じだが、アカウント抽象化が組み込まれた。これは一般ユーザーが利用する外部アカウントと、開発者が使用するコントラクトアカウントを統合するもので、開発者にとって作業負担軽減につながる。
従来通り、PoSネットワーク上のバリデータ選択のランダム性を高めるVDF(検証可能遅延関数)実装や、MEV関連の機能が含まれている。
BTC相場分析 BTCは、18000ドルで粘っています。ひょっとすると上がるかもしれません。現物は買って行っても良いです。 こういう時こそ2024のマイニング半減期に備えコッコッとBTCを買って行くのです。 【初心者向け】Binance(バイナンス)ビットコインの入金と出金のやり方を解説 【スマホアプリ版】2021年4月 - YouTube 【初心者向け】Binance(バイナンス)ビットコインの入金・出金方法(2020年9月版) - YouTube 大人気!世界最大の取引所はバイナンス |
![]() |
![]() |
|
【Go To VIP】入金してVIPステータスを獲得しよう!
BYBITのリンク️ 【重要】こういう資産形成の方法も有ります。 詳しくは ↓↓↓↓↓↓↓↓↓↓↓↓↓↓↓↓↓↓↓↓↓↓↓↓↓↓↓↓↓↓↓↓↓↓↓↓↓↓↓↓↓↓↓↓↓↓↓↓↓↓↓↓↓↓↓↓↓ にほんブログ村 にほんブログ村 ![]() 管理者自己紹介 チャンネル登録1000人に達したら、抽選で1名様に10万円分のBTCをプレゼント ❗スマートで効率的な Twitter アカウント運用ツール あなたのサイトのURL、そろそろスリムにしませんか? 鶏胸肉とブロッコリーだけを追求する飲食ブランド【究極のブロッコリーと鶏胸肉】 ┏ ★緊急告知★ ━━━━━━━━━━┓ ┃ とにかく早い者勝ち! ┃
┘┘┘┘┘┘┘┘┘┘┘┘┘┘┘┘┘┘┘┘┘┘┘┘┘┘┘┘┘┘┘┘┘┘┘ 防犯カメラの導入・設置の検討をお考えの方への一括お問い合わせサイト! ▼お問合せはこちらから▼ https://px.a8.net/svt/ejp?a8mat=3HR7OR+2D50AA+2LHA+3N008J ┘┘┘┘┘┘┘┘┘┘┘┘┘┘┘┘┘┘┘┘┘┘┘┘┘┘┘┘┘┘┘┘┘┘┘ 欲しい物は何でも揃う スラッシュ YouTube ビットポイント 光のマジック HIKARIKAN ■BYBIT(バイビット)
✅日本人も登録必須の取引所
✅200種類以上の現物&FX取引が可能
✅紹介コード『M1RPR』
■Binance(バイナンス)
✅200種類以上の現物売買
✅高利率なセービング(預金)とステーキング
✅新しいコインのファーミング
などが魅力な世界TOPの取引所
■bitcastle(ビットキャッスル)
✅取引手数料0%の最も安く、最も簡単な取引所
✅バイナリーオプション(HIGH&LOW)機能実装済
✅毎月仮想通貨がもらえるキャンペーンを開催
■Bitget(ビットゲット)
✅デリバティブ取引所で世界5位
✅上級者のコピートレードが可能!!
✅下記からの登録で575USDTもらえる
などが魅力的なシンガポールの大手取引所
■BingX(ビンエックス)
✅上級者のコピートレードが可能
✅新規登録&入会で100ドルもらえる
■MEXC
✅400種類以上の現物取引
✅時価総額が低めの草コインも充実
✅充実のステーキングやDeFi、NFT
などが魅力的な新しい取引所
■OKX(オーケーエックス)
✅100種類以上の仮想通貨売買
✅高利率なステーキングやハーベスト
などが魅力的な世界トップクラスの取引所
■OVERBIT (オーバービット)
✅BTCのレバレッジ取引(最大100倍)が可能
✅毎日ログインするだけでBTCがもらえる
✅口座開設で$30ゲット↓
【おすすめ仮想通貨取引所(日本)】
■Coincheck(コインチェック)
✅取扱いコインが日本最多
✅口座登録数が日本No.1
✅積立やNFT、貸仮想通貨などサービス充実
■bitFlyer(ビットフライヤー)
✅12種類以上のコインの現物取引
✅BTC&ETHのFX取引
などが魅力の総合的な取引所
■bitbank(ビットバンク)
✅10種類以上の全コインで指値取引が可能
✅日本円換金用に登録MUSTな取引所
■Huobi Japan(フォビジャパン)
✅世界170ヵ国で使われるHuobiグループ
✅HT(フォビトークン)を国内唯一扱う
■GMOコインの法人口座
✅日本の会社なら簡単に登録可能
■DMM Bitcoin
✅最短1時間で取引可能
✅14種類以上の現物&レバレッジ取引
✅口座開設で即時2,000円もらえる(~5/31)
■BITPOINT(ビットポイント)
✅10種類以上のコインの現物取引
✅3000円分のETH, ADA, DEP配布(~4/28)
本日の仮想通貨ニュースです。 1.バイナンス、銀行の買収を検討か
伝統金融とクリプトの架け橋に
最大手仮想通貨取引所バイナンスは銀行を買収することを検討しているようだ。
同社の代表であるCZ氏がWeb Summitカンファレンスでブルームバーグの取材を受けて示唆した内容。「ある種のローカルライセンスを持っている決済サービスプロバイダーや伝統的な銀行がたくさんあるが、私たちはそういった分野に興味がある」と発言。一方、具体的な銀行名といった詳細については話していなかったという。
CZ氏は以前、企業の買収のためにバイナンスが10億ドル以上の資金を用意していると話した経緯がある。また、直近ではイーロン・マスク氏のツイッター買収に5億ドルを投入したばかりだ。
ツイッターへの投資も銀行の買収(可能性)もバイナンスがWeb3/DeFiを伝統金融/Web2に融合させる戦略であると見られている。
BTC相場分析 BTCは、18000ドルで粘っています。ひょっとすると上がるかもしれません。現物は買って行っても良いです。 こういう時こそ2024のマイニング半減期に備えコッコッとBTCを買って行くのです。 【初心者向け】Binance(バイナンス)ビットコインの入金と出金のやり方を解説 【スマホアプリ版】2021年4月 - YouTube 【初心者向け】Binance(バイナンス)ビットコインの入金・出金方法(2020年9月版) - YouTube 大人気!世界最大の取引所はバイナンス |
![]() |
![]() |
|
【Go To VIP】入金してVIPステータスを獲得しよう!
BYBITのリンク️ 【重要】こういう資産形成の方法も有ります。 詳しくは ↓↓↓↓↓↓↓↓↓↓↓↓↓↓↓↓↓↓↓↓↓↓↓↓↓↓↓↓↓↓↓↓↓↓↓↓↓↓↓↓↓↓↓↓↓↓↓↓↓↓↓↓↓↓↓↓↓ にほんブログ村 にほんブログ村 ![]() 管理者自己紹介 チャンネル登録1000人に達したら、抽選で1名様に10万円分のBTCをプレゼント ❗スマートで効率的な Twitter アカウント運用ツール あなたのサイトのURL、そろそろスリムにしませんか? 鶏胸肉とブロッコリーだけを追求する飲食ブランド【究極のブロッコリーと鶏胸肉】 ┏ ★緊急告知★ ━━━━━━━━━━┓ ┃ とにかく早い者勝ち! ┃
┘┘┘┘┘┘┘┘┘┘┘┘┘┘┘┘┘┘┘┘┘┘┘┘┘┘┘┘┘┘┘┘┘┘┘ 防犯カメラの導入・設置の検討をお考えの方への一括お問い合わせサイト! ▼お問合せはこちらから▼ https://px.a8.net/svt/ejp?a8mat=3HR7OR+2D50AA+2LHA+3N008J ┘┘┘┘┘┘┘┘┘┘┘┘┘┘┘┘┘┘┘┘┘┘┘┘┘┘┘┘┘┘┘┘┘┘┘ 欲しい物は何でも揃う スラッシュ YouTube ビットポイント 光のマジック HIKARIKAN ■BYBIT(バイビット)
✅日本人も登録必須の取引所
✅200種類以上の現物&FX取引が可能
✅紹介コード『M1RPR』
■Binance(バイナンス)
✅200種類以上の現物売買
✅高利率なセービング(預金)とステーキング
✅新しいコインのファーミング
などが魅力な世界TOPの取引所
■bitcastle(ビットキャッスル)
✅取引手数料0%の最も安く、最も簡単な取引所
✅バイナリーオプション(HIGH&LOW)機能実装済
✅毎月仮想通貨がもらえるキャンペーンを開催
■Bitget(ビットゲット)
✅デリバティブ取引所で世界5位
✅上級者のコピートレードが可能!!
✅下記からの登録で575USDTもらえる
などが魅力的なシンガポールの大手取引所
■BingX(ビンエックス)
✅上級者のコピートレードが可能
✅新規登録&入会で100ドルもらえる
■MEXC
✅400種類以上の現物取引
✅時価総額が低めの草コインも充実
✅充実のステーキングやDeFi、NFT
などが魅力的な新しい取引所
■OKX(オーケーエックス)
✅100種類以上の仮想通貨売買
✅高利率なステーキングやハーベスト
などが魅力的な世界トップクラスの取引所
■OVERBIT (オーバービット)
✅BTCのレバレッジ取引(最大100倍)が可能
✅毎日ログインするだけでBTCがもらえる
✅口座開設で$30ゲット↓
【おすすめ仮想通貨取引所(日本)】
■Coincheck(コインチェック)
✅取扱いコインが日本最多
✅口座登録数が日本No.1
✅積立やNFT、貸仮想通貨などサービス充実
■bitFlyer(ビットフライヤー)
✅12種類以上のコインの現物取引
✅BTC&ETHのFX取引
などが魅力の総合的な取引所
■bitbank(ビットバンク)
✅10種類以上の全コインで指値取引が可能
✅日本円換金用に登録MUSTな取引所
■Huobi Japan(フォビジャパン)
✅世界170ヵ国で使われるHuobiグループ
✅HT(フォビトークン)を国内唯一扱う
■GMOコインの法人口座
✅日本の会社なら簡単に登録可能
■DMM Bitcoin
✅最短1時間で取引可能
✅14種類以上の現物&レバレッジ取引
✅口座開設で即時2,000円もらえる(~5/31)
■BITPOINT(ビットポイント)
✅10種類以上のコインの現物取引
✅3000円分のETH, ADA, DEP配布(~4/28)
本日の仮想通貨ニュースです。 1.ふるさと納税の返礼品NFT第一弾、発売から数分で完売 自治体向けのNFT
株式会社バケットは28日、地方自治体向けのNFTパッケージ「ふるさとCNP」の第一弾、「余市町ふるさとCNP2022」のリリースを発表。
同日18時の発売から数分で、すべて(合計222個)が完売したと明かした。
「ふるさとCNP」は、国内の人気NFT(非代替性トークン)「CryptoNinja Partners(CNP)」のキャラクターをモチーフにしたコレクション。
「ふるさと納税×NFT」事業を展開する「あるやうむ」とバケット社が共同開発し、自治体がふるさと納税の返礼品として発行することを想定している。
同パッケージでは、CNPクリエイターが地域の景色・特産品をイラスト化し、CNPのキャラクターと組み合わせたオリジナルデザインを作成。寄付はポータルサイト「ふるさと納税NFT」を通じて受け付け、あるやうむが返礼品NFTの発行・送付までを管理する形。
「ふるさとCNP」第一弾の発行を行ったのは、北海道の余市町。各NFTは独自のデザインを有する1点もので、寄付金額3万円の返礼品として展開された。
NFTとは
NFTとは、「Non-Fungible Token」の略称で、代替不可能で固有の価値を持つデジタルトークンのこと。ゲームや音楽、アート作品、各種証明書など幅広く技術が活用されている。
関連ブロックチェーンゲームも開発中
また、同コレクションを題材にしたブロックチェーンゲーム「CryptoNinja Party!(CNPT)」も開発が進行中。
パレットトークン(PLT)を手掛けるHashPort社のゲーム部門「HashGames」が制作を担当し、他ユーザーとミニゲームで遊んで楽しめる作品となっている。
ゲームプレイを通してトークンを獲得できる「Play to Earn(P2E)」エコシステムが実装されており、28日には、β版のpart2がリリースされた。
「CNP」は、忍者をモチーフにしたNFTコレクション。2021年9月から展開が行われており、合計22,222点が発行されている。バケット社は同コレクションの発行元だ。
プロジェクト自体は、分散型自立組織「Ninja DAO」内で自発的に発生したもので、商品化までのほぼ全ての過程がコミュニティ内で公開されているのが特徴。2022年5月にプレセールが行われ、この段階で22,222点すべてが完売した。
BTC相場分析 BTCは、18000ドルで粘っています。ひょっとすると上がるかもしれません。現物は買って行っても良いです。 こういう時こそ2024のマイニング半減期に備えコッコッとBTCを買って行くのです。 【初心者向け】Binance(バイナンス)ビットコインの入金と出金のやり方を解説 【スマホアプリ版】2021年4月 - YouTube 【初心者向け】Binance(バイナンス)ビットコインの入金・出金方法(2020年9月版) - YouTube 大人気!世界最大の取引所はバイナンス |
![]() |
![]() |
|
【Go To VIP】入金してVIPステータスを獲得しよう!
BYBITのリンク️ 【重要】こういう資産形成の方法も有ります。 詳しくは ↓↓↓↓↓↓↓↓↓↓↓↓↓↓↓↓↓↓↓↓↓↓↓↓↓↓↓↓↓↓↓↓↓↓↓↓↓↓↓↓↓↓↓↓↓↓↓↓↓↓↓↓↓↓↓↓↓ にほんブログ村 にほんブログ村 ![]() 管理者自己紹介 チャンネル登録1000人に達したら、抽選で1名様に10万円分のBTCをプレゼント ❗スマートで効率的な Twitter アカウント運用ツール あなたのサイトのURL、そろそろスリムにしませんか? 鶏胸肉とブロッコリーだけを追求する飲食ブランド【究極のブロッコリーと鶏胸肉】 ┏ ★緊急告知★ ━━━━━━━━━━┓ ┃ とにかく早い者勝ち! ┃
┘┘┘┘┘┘┘┘┘┘┘┘┘┘┘┘┘┘┘┘┘┘┘┘┘┘┘┘┘┘┘┘┘┘┘ 防犯カメラの導入・設置の検討をお考えの方への一括お問い合わせサイト! ▼お問合せはこちらから▼ https://px.a8.net/svt/ejp?a8mat=3HR7OR+2D50AA+2LHA+3N008J ┘┘┘┘┘┘┘┘┘┘┘┘┘┘┘┘┘┘┘┘┘┘┘┘┘┘┘┘┘┘┘┘┘┘┘ 欲しい物は何でも揃う スラッシュ YouTube ビットポイント 光のマジック HIKARIKAN ■BYBIT(バイビット)
✅日本人も登録必須の取引所
✅200種類以上の現物&FX取引が可能
✅紹介コード『M1RPR』
■Binance(バイナンス)
✅200種類以上の現物売買
✅高利率なセービング(預金)とステーキング
✅新しいコインのファーミング
などが魅力な世界TOPの取引所
■bitcastle(ビットキャッスル)
✅取引手数料0%の最も安く、最も簡単な取引所
✅バイナリーオプション(HIGH&LOW)機能実装済
✅毎月仮想通貨がもらえるキャンペーンを開催
■Bitget(ビットゲット)
✅デリバティブ取引所で世界5位
✅上級者のコピートレードが可能!!
✅下記からの登録で575USDTもらえる
などが魅力的なシンガポールの大手取引所
■BingX(ビンエックス)
✅上級者のコピートレードが可能
✅新規登録&入会で100ドルもらえる
■MEXC
✅400種類以上の現物取引
✅時価総額が低めの草コインも充実
✅充実のステーキングやDeFi、NFT
などが魅力的な新しい取引所
■OKX(オーケーエックス)
✅100種類以上の仮想通貨売買
✅高利率なステーキングやハーベスト
などが魅力的な世界トップクラスの取引所
■OVERBIT (オーバービット)
✅BTCのレバレッジ取引(最大100倍)が可能
✅毎日ログインするだけでBTCがもらえる
✅口座開設で$30ゲット↓
【おすすめ仮想通貨取引所(日本)】
■Coincheck(コインチェック)
✅取扱いコインが日本最多
✅口座登録数が日本No.1
✅積立やNFT、貸仮想通貨などサービス充実
■bitFlyer(ビットフライヤー)
✅12種類以上のコインの現物取引
✅BTC&ETHのFX取引
などが魅力の総合的な取引所
■bitbank(ビットバンク)
✅10種類以上の全コインで指値取引が可能
✅日本円換金用に登録MUSTな取引所
■Huobi Japan(フォビジャパン)
✅世界170ヵ国で使われるHuobiグループ
✅HT(フォビトークン)を国内唯一扱う
■GMOコインの法人口座
✅日本の会社なら簡単に登録可能
■DMM Bitcoin
✅最短1時間で取引可能
✅14種類以上の現物&レバレッジ取引
✅口座開設で即時2,000円もらえる(~5/31)
■BITPOINT(ビットポイント)
✅10種類以上のコインの現物取引
✅3000円分のETH, ADA, DEP配布(~4/28)
本日の仮想通貨ニュースです。 1.仮想通貨XRP経済圏、スマコン使わず発行可能なNFTの新規格「XLS20」実装へ
XRPのNFTエコシステム
暗号資産(仮想通貨)XRPのブロックチェーン「XRPレジャー(XRPL)」で31日、NFT(非代替性トークン)の新規格「XLS20」が実装された。
XLS20は、XRPL上でのNFT作成をより効率化するための規格。リップル社の吉川絵美コーポレート戦略担当VPによると、イーサリアム(ETH)やEVM互換チェーンに用いられる従来の規格とは異なり、スマートコントラクトを使わずに簡単にNFTを発行できるのが特徴。
開発者としては、スマートコントラクトのセキュリティリスクや複雑さを回避して、NFTを運用できる。
同氏はまた「スケーラブルでエンタープライズグレード、ネットワーク稼働してから約10年間で一度もネットワークがダウンした経験がない、金融機関の国際送金のユースケースなどにも使われている百戦錬磨のチェーン」でNFTを発行できるとして、法人利用にも最適と述べている。
また、リップル社デイビッド・シュワルツCTO(最高技術責任者)は、二次流通の取引量の一部を直接還元する自動ロイヤリティ、資産の共同オーナーシップなどの注目機能がプロトコルレベルで標準化されている点を強調。31日のリリースで以下のように述べている。
オンレジャーNFT(台帳組み込み型NFT)により、XRPLは開発者にとって、高スケールでの発行、焼却、取引をサポートする新しいNFTアプリケーション構築のための魅力的な場所となる。
同氏によると、今後、XRPL上で資産をトークン化するためのコードライブラリと、さらなる機能強化がすぐに公開予定。シュワルツ氏は「継続的な反復とコラボレーションを通じて、真のNFTのユーティリティを有用性を解き放つことで、ブロックチェーンの採用における転換点を作り出す」と締めくくった。
ロイヤリティとは
NFTのロイヤリティとは、売買価格の一部が自動的にクリエイターに還元される仕組みのこと。スマートコントラクトではNFTの移転が購入か譲渡かを識別できないため、多くのマーケットプレイスで設定されてきたが、市場競争が激化する中でロイヤリティゼロを取り入れるプラットフォームが台頭。エコシステムの持続可能性を損なうとして昨今議論の的となってきた。
育成ファンドが機能
足元では、XLS20を採用するNFTプロジェクトが誕生している。シュワルツ氏は注目のコミュニティプロジェクトとして、xDude、Pixel Ape Rowboat Club (PARC)、X-Tokenize、XRP Junkiesなどを挙げた。
XRPL上に構築されたNFTマーケットプレイスとしては、Sologenicが存在感を高めている。マーケットプレイスで人気のある NFT コレクションとしては、Bullrun Bulls #2、New Generation B1、Batch 4 Collections等がある。
リップル社はXRPLのNFT機能の実装計画(XLS20)について、2021年5月に初めて発表した。2022年の初めにはNFT専用テストネットを公開。8月にXRPLのバリデーター投票で、XLS20は80%の賛成票を得て可決した。
リップル社はまた、2021年9月に2.5億ドル(当時のレートで280億円)のクリエイターファンドを設立。ファンドの対象に選出されたクリエイターやプロジェクトは経済的な支援やXRPLの技術サポート等を受けることができ、XRPL上でエンターテインメントやメディア等のWeb3領域で有益なユースケースを作り出すことが期待される。
22年3月には、第一波(Wave)の対象者を選出。4,000件の応募の中から、映画監督のSteven Sebring氏、作家やプロデューサーとして活躍するJustin Bua氏、NFTエコシステムに携わるxPunksなどが選ばれた。
10月にリップル社は第二波となる7つの対象者を発表したばかり。NFTチケットを活用し、ライブ等を行うことができるメタバースプロジェクト「9LEVEL」や、日本のクリエイターやアーティスト向けのNFT電子市場「Anifie」等が含まれた。
BTC相場分析 BTCは、18000ドルで粘っています。ひょっとすると上がるかもしれません。現物は買って行っても良いです。 こういう時こそ2024のマイニング半減期に備えコッコッとBTCを買って行くのです。 【初心者向け】Binance(バイナンス)ビットコインの入金と出金のやり方を解説 【スマホアプリ版】2021年4月 - YouTube 【初心者向け】Binance(バイナンス)ビットコインの入金・出金方法(2020年9月版) - YouTube 大人気!世界最大の取引所はバイナンス |
![]() |
|
忍者ブログ |






